SPEC Seal of Reviewal SPECjAppServer2002 Result
Copyright © 2002 Standard Performance Evaluation Corporation
HP rp7410 and HP Superdome / BEA WebLogic Server 8.1 on HP-UX 11i
4,158.13 TOPS@MultipleNode
1,175.16
US$/TOPS@MultipleNode
Submitter:
HP
SPEC license # 3 Test date:
Jun-2003
EJB Container Avail: May-2003
EJB Container JVM Avail: Mar-2003
Software
EJB Container
Supplier Domain Container
Emulator Container
Database
JDBC
Other Software
Hardware
J2EE Application Server
Database Server
Master Load Driver
Satellite 1 Load Driver
Satellite 2, 3 and 4 Load Drivers
Benchmark
Modifications
Configuration
Other Info
General Notes
Links
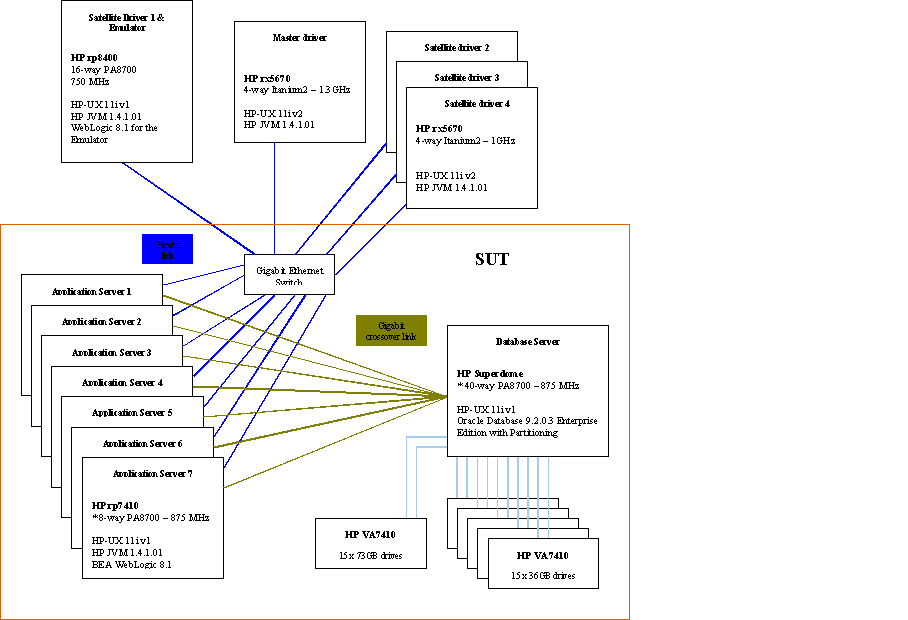
System Configuration Diagram

Full Disclosure Archive


Benchmark Settings
Orders Injection Rate: 2411 Ramp Up Time: 600 seconds
# of Order Agents: 26 Ramp Down Time: 300 seconds
# of Manufacturing Agents: 26 Steady State Time: 1800 seconds
DB Load Injection Rate: 2411 Trigger Time: 1687 seconds
Total System Cost: US$4,886,443

Detailed Results
Order Transaction Mix Count Tx. Mix
New Order 2,176,457 50.00%
Change Order 871,727 20.03%
Order Status 869,861 19.98%
Customer Status 434,989 9.99%
Total # Order Transactions 4,353,034
Total # Manufacturing Transactions 3,131,598
Response Times Average Maximum 90th% Reqd
New Order 0.22 4.41 0.50 2.00
Change Order 0.11 4.28 0.20 2.00
Order Status 0.05 3.33 0.10 2.00
Customer Status 0.06 3.27 0.20 2.00
Manufacturing 1.70 8.16 2.75 5.00
Reproducibility Run (TOPS) 4,161.66

EJB Container
Name: WebLogic Server 8.1 Advantage Edition JVM Name: Java(TM) 2 Runtime Environment, Standard Edition build 1.4.1.01 - Java HotSpot(TM) Server - 32-bit
Vendor: BEA Systems, Inc. JVM Vendor: HP
Available: May-2003 Available: Mar-2003
Instances: 27
Passed CTS: Apr-2003
Protocol: RMI/T3
Tuning Information
WebLogic options:
-Dweblogic.management.discover=false -Dweblogic.SocketReaders=1
-Dweblogic.oci.selectBlobChunkSize=1600
JVM Tuning Information
Java options:
-Xmx2500m -Xms2500m -Xmn768m -Xoptgc -XX:+ForceMmapReserved -XX:PermSize=64m
-XX:SurvivorRatio=20 -XX:-UseHighResolutionTimer -XX:PrefetchCopyIntervalInBytes=320
-XX:SchedulerPriorityRange=SCHED_RTPRIO -XX:-StackTraceInThrowable

JVM virtual memory page size set to 64MB using the HP-UX chatr command

Supplier Domain Container
Name: WebLogic Server 8.1 Advantage Edition JVM Name: Java(TM) 2 Runtime Environment, Standard Edition build 1.4.1.01 - Java HotSpot(TM) Server - 32-bit
Vendor: BEA Systems, Inc. JVM Vendor: HP
Available: May-2003 Available: Mar-2003
Tuning Information
WebLogic options:
-Dweblogic.management.discover=false -Dweblogic.SocketReaders=1
-Dweblogic.oci.selectBlobChunkSize=1600
JVM Tuning Information
Java options:
-Xmx2500m -Xms2500m -Xmn768m -Xoptgc -XX:+ForceMmapReserved -XX:PermSize=64m
-XX:SurvivorRatio=20 -XX:-UseHighResolutionTimer -XX:PrefetchCopyIntervalInBytes=320
-XX:SchedulerPriorityRange=SCHED_RTPRIO -XX:-StackTraceInThrowable

JVM virtual memory page size set to 64MB using the HP-UX chatr command

Emulator Container
Name: WebLogic Server 8.1 Advantage Edition JVM Name: Java(TM) 2 Runtime Environment, Standard Edition build 1.4.1.01 - Java HotSpot(TM) Server - 32-bit
Vendor: BEA Systems, Inc. JVM Vendor: HP
Available: May-2003 Available: Mar-2003
Tuning Information
WebLogic options : -Dweblogic.management.discover=false
JVM Tuning Information
Java Options : -Xms512m -Xmx=512m -Xmn=128m -XX:SchedulePriorityRange=SCHED_RTPRIO

Database
Name: Oracle9i Database Release 2, Enterprise Edition v9.2.0.3 with Partioning Option
Vendor: Oracle Corporation
Available: Nov-2002
Tuning Information
in initspec.ora:

db_name=spec
control_files = /oradata/spec/cntrlspec
compatible=9.0.0.0.0
cursor_space_for_time = TRUE
db_block_buffers = 7000000
db_file_multiblock_read_count = 128
db_files = 256
dml_locks = 6000
enqueue_resources = 24000
log_buffer = 102400000
log_checkpoint_interval = 2147483647
log_parallelism	= 2
_log_io_size = 256
processes = 1250
open_cursors = 10000
shared_pool_size = 200000000
sessions = 1250
transactions = 1250
event = "10512 trace name context forever, level 1"
sort_area_size = 67108864
parallel_max_servers = 100
hpux_sched_noage = 200
transactions_per_rollback_segment = 1
rollback_segments = ( rbs_0 ... rbs_259 )

JDBC
Name: BEA WebLogic 8.1 jDriver for Oracle - Type 2 Driver
Vendor: BEA Systems, Inc
Available: May-2003
Tuning Information
Driver name = weblogic.jdbc.oci.Driver
weblogic.oci.selectBlobChunkSize=1600
Statement Cache Size = 300

Other Software
Name:
Vendor:
Available:
Tuning Information


J2EE Application Server (7 systems)
Hardware Vendor: HP OS Vendor: HP
Model Name: HP rp7410 OS Name: HP-UX 11i version 1
Processor: PA-RISC Filesystem: JFS
MHz: 875 Disks: 4 x 73Gb Ultra SCSI
# of CPUs: 8 cores, 8 chips, 1 core/chip Network Interface: (2) 1000BaseT Ethernet LAN Adapter
Memory (MB): 32768 Other Hardware:
L1 Cache: 0.75MB(I)+1.5MB(D) # of Systems: 7
L2 Cache: H/W Available: Feb-2002
Other Cache: OS Available: Dec-2000
Notes / Tuning Information
Patches applied on the Application Server:

PHCO_27632, PHCO_27740, PHCO_27958,
PHKL_25468, PHKL_25993, PHKL_25994, PHKL_25995, PHKL_26468,
PHKL_27091, PHKL_27094, PHKL_27317, PHKL_27686, PHKL_28267,
PHNE_27218, PHNE_27703, PHNE_28089
PHSS_26560
Gold Base, Applications - Dec 2002
Hardware Enablement Patches - March 2003
Feature Enablement Patches - Sep 2002
HP-UX Processor Sets was installed
Each WebLogic instance was assigned to a Processor Set composed of two CPU's

Kernel parameter changes
STRMSGSZ=65535
max_thread_proc=3000
maxdsiz=2063835136
maxfiles=28000
maxfiles_lim=28000
maxswapchunks=2048
maxusers=512
ncallout=6000
nfile=30000
nkthread=6000
nproc=2068

Database Server (1 system)
Hardware Vendor: HP OS Vendor: HP
Model Name: HP Superdome OS Name: HP-UX 11i version 1
Processor: PA-RISC Filesystem: JFS
MHz: 875 Disks: 3 x 18Gb Ultra SCSI
# of CPUs: 40 cores, 40 chips, 1 core/chip Network Interface: (7) 1000BaseT Ethernet LAN Adapter
Memory (MB): 40960 Other Hardware: (12) 2Gb Single Port Fiber Channel Adapter - (6) VA7410 Disk arrays
L1 Cache: 0.75MB(I)+1.5MB(D) # of Systems: 1
L2 Cache: H/W Available: Sep-2000
Other Cache: OS Available: Dec-2000
Notes / Tuning Information
Patches Applied:
Gold Base, Applications - Dec 2002
Hardware Enablement Patches - Mar 2003
Feature Enablement Patches - Sep 2002
PHSS_26560, PHSS_26946

Kernel parameters:
STRMSGSZ=65535
ksi_alloc_max=32768
max_async_ports=2400
max_thread_proc=256
maxdsiz=1073741824
maxdsiz_64bit=2147483648
maxfiles=16384
maxfiles_lim=16384
maxssiz=134217728
maxssiz_64bit=1073741824
maxswapchunks=16384
maxuprc=3686
msgmap=4098
msgmni=4096
msgseg=32767
msgtql=4096
ncallout=7200
nfile=63488
nflocks=4096
ninode=34816
nkthread=7184
nproc=4096
nstrpty=60
nsysmap=8192
nsysmap64=8192
semmap=4098
semmni=4096
semmns=8192
semmnu=4092
shmmax=17179869184
shmmni=1024
swapmem_on=0
vps_ceiling=64

Master Load Driver (1 system)
Hardware Vendor: HP OS Vendor: HP
Model Name: HP rx5670 OS Name: HP-UX 11i version 2.0
Processor: Intel Itanium 2 Filesystem: JFS
MHz: 1300 Disks: 4 x 36GB 15K RPM Ultra160
# of CPUs: 4 cores, 4 chips, 1 core/chip Network Interface: (1) 100/1000 BaseT Ethernet LAN Adapter
Memory (MB): 32768 Other Hardware: (1) 10/100/1000 BaseT Ethernet LAN Adapter
L1 Cache: 16KB(I)+16KB(D) # of Systems: 1
L2 Cache: 256KB H/W Available: Jul-2002
Other Cache: 3MB OS Available: Aug-2003
Notes / Tuning Information
HP Java(TM) 2 Runtime Environment,
Standard Edition build 1.4.1.01 - Java HotSpot(TM) Server - 64-bit

Options:
-d64 -Dorg.omg.CORBA.ORBInitialHost=spec11
-Djava.naming.factory.initial="weblogic.jndi.WLInitialContextFactory
-Djava.naming.provider.url=t3://sut:7001 -Xmx2500m -Xms2500m -Xmn400m -XX:+DisableExplicitGC
-XX:+ForceMmapReserved -XX:-UseBoundThreads -XX:-NoHandoff -XX:-UseHighResolutionTimer

For runtime details, see run.properties.master in the FDA

Satellite 1 Load Driver (1 system)
Hardware Vendor: HP OS Vendor: HP
Model Name: HP rp8400 OS Name: HP-UX 11i version 1
Processor: PA-RISC Filesystem: JFS
MHz: 750 Disks: 4 x 36GB 10K RPM Ultra3 SCSI
# of CPUs: 16 cores, 16 chips, 1 core/chip Network Interface: (1) 100/1000 BaseT Ethernet LAN Adapter
Memory (MB): 65536 Other Hardware: (1) 10/100 BaseT Ethernet LAN Adapter
L1 Cache: 0.75MB(I)+1.5MB(D) # of Systems: 1
L2 Cache: H/W Available: Sep-2001
Other Cache: OS Available: Dec-2000
Notes / Tuning Information
HP Java(TM) 2 Runtime Environment,
Standard Edition build 1.4.1.01 - Java HotSpot(TM) Server - 64-bit

Options:
-d64 -Dorg.omg.CORBA.ORBInitialHost=spec11
-Djava.naming.factory.initial="weblogic.jndi.WLInitialContextFactory
-Djava.naming.provider.url=t3://sut:7001 -Xmx2500m -Xms2500m -Xmn400m -XX:+DisableExplicitGC
-Xss128k -XX:-UseHighResolutionTimer

For runtime details, see run.properties.satellite1 in the FDA

Satellite 2, 3 and 4 Load Drivers (3 systems)
Hardware Vendor: HP OS Vendor: HP
Model Name: HP rx5670 OS Name: HP-UX 11i version 2.0
Processor: Intel Itanium 2 Filesystem: JFS
MHz: 1000 Disks: 4 x 36GB 15K RPM Ultra160
# of CPUs: 4 cores, 4 chips, 1 core/chip Network Interface: (1) 100/1000 BaseT Ethernet LAN Adapter
Memory (MB): 32768 Other Hardware: (1) 10/100/1000 BaseT Ethernet LAN Adapter
L1 Cache: 16KB(I)+16KB(D) # of Systems: 3
L2 Cache: 256KB H/W Available: Jul-2002
Other Cache: 3MB OS Available: Aug-2003
Notes / Tuning Information
HP Java(TM) 2 Runtime Environment,
Standard Edition build 1.4.1.01 - Java HotSpot(TM) Server - 64-bit

Options:
-d64 -Dorg.omg.CORBA.ORBInitialHost=spec11
-Djava.naming.factory.initial="weblogic.jndi.WLInitialContextFactory
-Djava.naming.provider.url=t3://sut:7001 -Xmx2500m -Xms2500m -Xmn400m -XX:+DisableExplicitGC
-XX:+ForceMmapReserved -XX:-NoHandoff -XX:-UseHighResolutionTimer

For runtime details, see run.properties.satellite2, 3 and 4 in the FDA

Benchmark Modifications
Schema Modifications:
  The log sizes were increased
  The M_Workorder table and its index were partitioned to 73 partitions by hash.
  The O_Orders and O_ordl_space tables were partitioned to 53 partitions by hash.
  The field width of pol_balance was changed from numeric(9,2) to (11,2).
  Manual rollback segments were used in place of auto undo.
  Some TABLESPACE sizes were increased to allow apropriate dataset sizes
  for the injection rate.
  Table parameters initrans, pctfree and pctused were increased to support extra concurrency.
  System managed tablespaces was used with local extent management.
  Dictionary Managed Storage was changed to System Managed Storage for all tables.
  Storage specifications were removed from table definitions since SMS is now being used.
  Two indexes were created in the M_largeorder table:
  CREATE UNIQUE INDEX M_lo_idx ON M_largeorder (lo_id)
  CREATE UNIQUE INDEX M_OL_O_idx ON M_largeorder (lo_o_id, lo_ol_id)
  
  An oc_version column and trigger was added to tables which had an isolation level of
  optimistic concurrency.
  
  The scripts used to create database are enclosed in the FDA.
Load Program Modifications:
  To make the load program work with or without an optimistic concurrency
  column, the database load programs were changed to load specific columns.
  
  The modified source code is included in the FDA.
Reference Bean Modifications:
  No modifications were made to the reference beans

Benchmark Configuration Information
Persistence Mode Used:
  All beans used were CMP
Isolation Requirement Info:
  Bean             SPEC_REQUIREMENT Actual Deployment
  
  CORP:
  RuleEnt          Read_Committed   RC
  DiscountEnt      Read_Committed   RC
  CustomerEnt      Read_Committed   RC
  MFG:
  AssemblyEnt      Read_Committed   OPTCONC
  BomEnt           Read_Committed   Sel-4-Upd
  ComponentEnt     Read_Committed   RC
  PartEnt          Read_Committed   OPTCONC
  WorkOrderEnt     Repeatable_Read  OPTCONC
  LargeOrderEnt    Read_Committed   RC
  InventoryEnt     Repeatable_Read  Sel-4-Upd
  ORDERS:
  OrderLineEnt     Repeatable_Read  Sel-4-Upd
  OrderCustomerEnt Read_Committed   RC
  ItemEnt          Read_Committed   RC
  OrderEnt         Repeatable_Read  Sel-4-Upd
  SUPPLIER:
  SupplierEnt      Read_Committed   OPTCONC
  SupplierCompEnt  Read_Committed   OPTCONC
  SComponentEnt    Repeatable_Read  Sel-4-Upd
  POEnt            Repeatable_Read  OPTCONC
  POLineEnt        Repeatable_Read  OPTCONC
  
  Transaction consistency for those beans specifying
  field groups was proven by manual analysis of the source code.
Durability Requirement Info:
  Six battery backed up disk arrays were used to store this data.
  5 x VA7410 with 15 x 36GB disk drives and 1 x VA7410 with 15 x 73GB disk drives were used
  RAID1 was used to back all the database data and log files.
  
  Detailed description in the FDA/schema/database-logical_volumes file
Storage Requirement Info:
  A 45-minute run made the database size increase by 98.6GB.
  By extrapolation, for an 8-hour run, the database size should increase by 1056GB.
  The total amount of protected disk storage is 1690GB which meets the database
  growth requirements.
Argument Passing Semantics:
  WebLogic 8.1 uses pass-by-value as required by the
  EJB specifications.

Other Benchmark Information
  This submission used the xerces.jar version 1.4.3 provided within the SPECjAPPServer2002 kit
  
  Round Robin DNS was used to balance workload over multiple WebLogic instances.
  The DNS server was run on one of the application server nodes.

General Notes



For questions about this result, please contact the submitter: HP
For other inquiries, please contact webmaster@spec.org

Benchmark run on Tue Jun 24 00:36:39 PDT 2003 by SPECjAppServer2002 v1.14
Result submitted on Wed Oct 29 03:03:01 EST 2003
Report generated by SPECjAppServer2002 Reporter v1.01

Copyright © 2002 Standard Performance Evaluation Corporation

First published at SPEC.org on 13-Nov-2003